Subcutaneous opioid (Paediatric Guidelines)

Warning

Audience

  • Highland HSCP only
  • Secondary Care only in:
    • Children’s ward
    • ITU, SHDU, Theatres and Recovery areas.
  • Paediatric only

Morphine is the opioid of choice.

Caution

Caution should be exercised in the following children, and the opioid dose should be reduced:

  • Children with renal impairment
  • Children with liver failure
  • Children at risk of airway obstruction

Exclusion

The following children are NOT SUITABLE for the opioid algorithm:

  • Children with oedema or poor skin condition at the injection site
  • Children with poor peripheral circulation (altered drug absorption)
  • Children with head injuries
  • Children whose pain is of a chronic non-malignant nature.

All children should have patent intravenous access.

Nursing staff should be competent in the use of the opioid algorithm and have attended In-service training on its use.

All areas must have NALOXONE (0.4mg ampoule) immediately available.

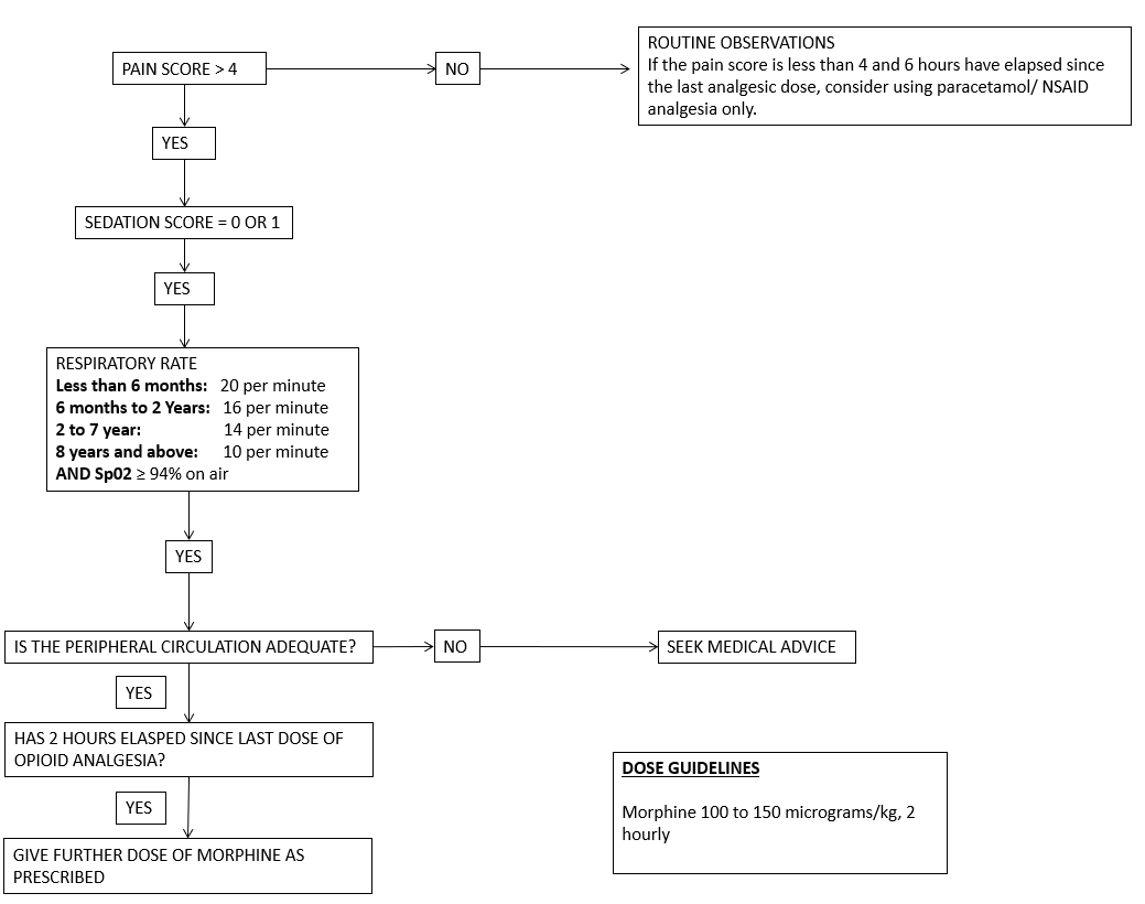
Subcutaneous opioid algorithm

Always use this algorithm prior to administering an opioid

Management of subcutaneous catheter

Insertion of catheter

  1. Only use the dedicated cannula for the subcutaneous route for a needle-free administration technique
  2. Place the cannula in the following areas only: 
    • Area of choice: Deltoid area 
    • Abdominal area
  3. Explain the procedure to the child and use an anaesthetic cream (Eg, Ametop or EMLA) if desired. 
    Using a universal clean technique, insert the cannula at a 45 degree angle through the skin. 
    If it is inserted at a shallower angle the cannula may lie in the dermis layer, causing increased stinging when the opioids are administered.
  4. Remove the introducer needle. Replace the neoflon bung at the end of the cannula. 
    Remove the white cap exposing the two yellow wings.
    Secure the yellow wings to the skin with MEFIX tape strips. 
    Apply a transparent tegaderm dressing. 
  5. Do NOT flush the cannula.
  6. Finally: document the date and time of the cannula insertion on the dressing and in the nursing notes.
    The cannula MUST be replaced every 72 hours, or sooner if there is any sign of inflammation, swelling or infection. 

Observations

Pulse, oxygen saturation levels, respiratory rate, pain score, sedation score and nausea score must be recorded on the observation chart as follows:

  • ½ hour after each administration of opioid
  • Minimum observations thereafter is hourly, but remember that the child’s condition may require these to be more frequent.
  • Stop the subcutaneous opioid algorithm when the child is established on oral or rectal analgesia.

Oxygen Saturations levels less than 94% on air with no other known cause

  1. Administer oxygen 4L/min by facemask and ensure a clear airway.
  2. Stay with the child and monitor respiratory rate, sedation and oxygen saturation levels continuously.
  3. Contact the On call/Duty anaesthetist for further advice.
  4. Assess for other causes.
  5. Reduce subsequent dose of opioid by half and assess if the child's pain can be managed with paracetamol and/or NSAIDS (oral/rectal).

Administration

  1. Follow the subcutaneous opioid aglorithm above prior to administering the opioid. 
  2. Ensure that controlled drug policies are adhered to.
  3. Draw up the prescribed analgesia using a 2mL syringe and a green needle.
    Use a universally clean technique with correct hand hygiene.
  4. Open the white clamp, remove the luer-lock bung and clean the port with 70% isopropyl alcohol swab.
  5. Attach the syringe (do NOT use a needle) and slowly administer the drug over 40 to 60 seconds. 
    Do NOT flush the cannula.
  6. Paper kardex or HEPMA inpatient chart. 

 

Editorial Information

Last reviewed: 13/08/2024

Next review date: 31/08/2027

Author(s): Acute Pain Team.

Version: 2.1

Approved By: TAM subgroup of the ADTC

Reviewer name(s): C Wright, Acute Pain Nurse Specialist, L Reid, Specialist Nurse, Anaesthetics.

Document Id: TAM320